- Published on
What is a Class Diagram in UML? A Beginner-Friendly Guide
Table of Contents
A UML Class Diagram is one of the most important tools in object-oriented programming. It shows how different parts of a system—like people, things, or data—are related to each other. Think of it as a blueprint of your application’s structure.
This type of diagram helps software developers visualize and plan the static parts of the system: the classes, their properties, their functions, and how they connect.
✅ Why Use a Class Diagram?
Class diagrams are essential because:
- 🔍 They analyze and design the structure of an application.
- 🧠 They define the responsibilities of each class.
- 🧱 They act as a base for more detailed diagrams like component and deployment diagrams.
- 🔄 They support both forward engineering (from model to code) and reverse engineering (from code to model).

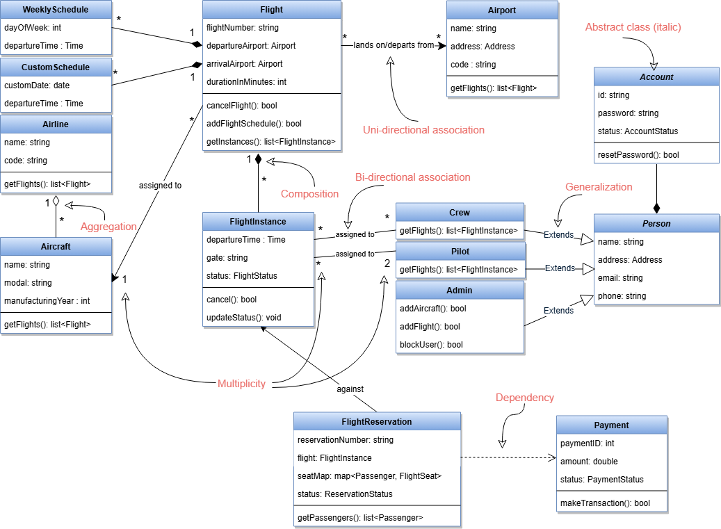
🧱 Basic Structure of a Class
In a class diagram, each class is shown as a rectangle divided into three sections:
- Class Name (e.g.,
Flight) - Attributes or properties (e.g.,
flightNumber,destination) - Operations or methods (e.g.,
cancelFlight(),reschedule())
🔗 Relationships Between Classes
Understanding how classes connect is the heart of class diagrams. Here are the key types of relationships:
1. Association
- This is a basic connection between two classes.
- Example: A
Pilotis associated with aFlightInstance.
🔄 Bi-Directional Association:
Both classes know about each other.
🔁 Uni-Directional Association:
Only one class knows the relationship exists.
Example: Flight knows about Aircraft, but not the other way around.
2. Multiplicity
Multiplicity tells you how many instances of a class can be associated with another class.
Examples:
0..*means zero to many2..4means two to four
👉 A FlightInstance has exactly two Pilots, while a Pilot can be associated with many FlightInstances.
3. Aggregation (Has-A Relationship)
- Models a whole-part relationship.
- The child (part) can exist independently of the parent.
- Example: An
Aircraftcan exist without anAirline.
4. Composition (Strong Has-A Relationship)
- A stronger form of aggregation.
- The child cannot exist without the parent.
- Example: A
WeeklyScheduleexists only as long as theFlightexists.
5. Generalization (Is-A Relationship)
- Shows inheritance: a way to group common traits into a parent class.
- Example:
Pilot,Crew, andAdminare all types ofPerson.
6. Dependency
- One class uses another temporarily.
- Example:
FlightReservationdepends onPayment.
7. Abstract Classes
- These are base classes that cannot be directly instantiated.
- Their names are written in italics in the diagram.
- Example:
PersonandAccountare abstract classes.

👩💻 Final Thoughts
UML Class Diagrams are the foundation of object-oriented design. They help you plan your software before writing a single line of code. Understanding relationships like association, aggregation, composition, and generalization makes your system scalable, organized, and easier to maintain.
If you're just starting with software design or working on a large project, class diagrams will make your life much easier!
